近日,我校成功接入浙江大学满血版DeepSeek人工智能平台“浙大先生”,为全校师生学术研究、教学实践与校园生活注入强劲动能。
浙大DeepSeek满血版是浙江大学基于AI大模型的智能服务平台,将传统AI工具和高校需求相结合,专为教学、科研和生活等多个领域提供高效的智能化支持。通过这一平台,师生不仅可以利用AI进行生图、视频生成、音乐创作,还能享受到作业自动批改、科研文献分析、智能问答等20多项AI功能。该人工智能平台面向CARSI联盟高校开放共享,联盟高校师生可以通过校园网账号直接登录,免费使用满血版DeepSeek。经信息中心申请部署,我校已于近日加入CARSI联盟,广大师生可凭借多彩洛职账号免费使用,享受全功能AI模型+专属算力通道。
一、服务优势
1. 强大的AI模型:具备全功能AI模型,为师生的学术研究和教学实践提供全方位支持。
2. 专属算力通道:服务器7x24小时运行,解决“服务器繁忙”的困扰,确保流畅使用体验。
二、访问方式
1.浏览器访问https://ds.carsi.edu.cn/login/index.html
2.输入洛阳职业技术学院,点击登录。
3.在身份验证界面输入您的多彩洛职账号密码。
4.选择“大先生”智能服务门户,也可访问其他免费或试用资源。
5.点击访问资源,即可进入平台使用。
三、操作示意图
1. 输入洛阳职业技术学院,点击登录:

2.输入您的多彩洛职账号密码:

3.选择“大先生”智能服务门户:

4.点击访问资源

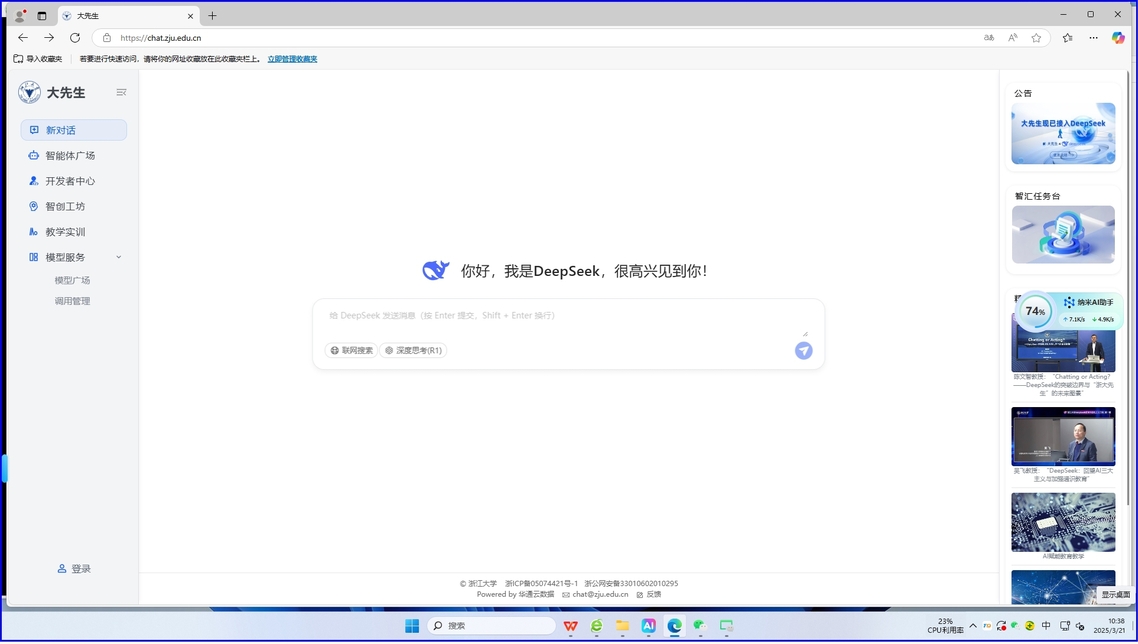
5.满血版DeepSeek

通过以上步骤,师生就可以轻松访问并使用服务。




